Discover the industry's first TÜV-certified GoogleTest & Agentic AI solution for C/C++ testing! Get the Details »
Explore the Chapters
Parasoft’s extensive reporting capabilities bring the results of Parasoft C/C++test and C/C++test CT into context. Test results can quickly be accessed within the IDE or exported into the web-based reporting system, DTP.
In DTP, reports can be automatically generated as part of CI builds and printed for code audits in safety-critical organizations. Results from across builds can be aggregated to give the team a detailed view without requiring access to the code within their IDE.
In the reporting dashboard, Parasoft’s Process Intelligence Engine (PIE) helps managers understand the quality of a project over time. It illustrates the impact of change after each new code change. Integrating with the overall toolchain, PIE provides advanced analytics that pinpoint areas of risk.
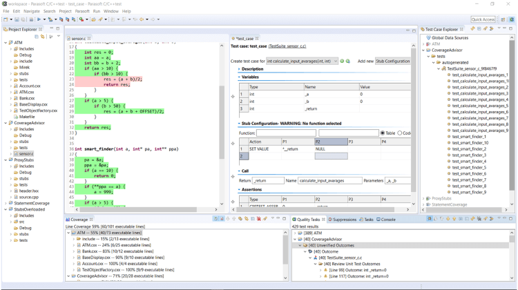
Parasoft C/C++test helps teams efficiently understand results from software testing by reporting and analyzing results in multiple ways. Users can view the following directly in the developer’s IDE:
The Quality Tasks view in the IDE makes it easy for developers to sort and filter the results, for example, by file, rule, or project. Developers can make annotations directly in the source code editors to correlate issues with the source code. This provides context and more details about reported issues and how to apply a fix.
Code coverage information is presented with visual green and red highlights displayed in the code editor, together with percentage values for project, file, and function in a dedicated Coverage view.
Analysis results for both IDE and command line workflows can also be exported to standard HTML and PDF reports for local reporting. For safety-critical software development, C/C++test provides an additional dedicated report format. It details unit test case configuration and includes the log of results from test execution. Users get a complete report of how the test case was constructed and what happened during runtime.

Parasoft C/C++test IDE unified code coverage and unit testing view
For team collaboration, Parasoft C/C++test and C/C++test CT publishes analysis results to DTP, a centralized server. Developers can access test results from automated runs and project managers can quickly assess the quality of the project. Reported results are stored with a build identifier for full traceability between the results and the build. Those results include details about the following:
Static analysis
Metric analysis
Unit testing
Code coverage
Source code
When integrating into CI/CD workflows, Parasoft users benefit from a centralized and flexible web-based interface for browsing results. The dynamic web-based reporting dashboard includes:
Users can access historical data and trends, apply baselining and test impact analysis, and integrate with external systems like those for test requirements traceability.
Each and every test performed, including manual, system level, and UI-based, is recorded as a pass/fail result, including the coverage impact on the code base. Each additional test is overlaid on this existing information, creating a complete picture of test success and coverage.
As code is changed, the impact is clearly visible on the underlying record, highlighting tests that now fail or code that is now untested. Raising this information in various degrees of detail allows developers and testers to quickly identify what needs to be altered or fixed for the next test run.
In addition to change impact analysis, static analysis can be used to highlight areas of the code that appear riskier than others. Risk can take a variety of forms including:
These are areas of code that may require additional test coverage and even refactoring.
Parasoft C/C++test and C/C++test CT provide specific reporting capabilities suited to functional safety development. Here are two report examples.
1. Unit Testing Execution Details Tests to Requirements Traceability
2. Test to Code Coverage Traceability
There are various coverage metrics to consider. For safety-critical airborne systems, coverage may be one of the following:
Parasoft supports gathering all of these coverage metrics, including terms other industries use like block, call, function, path, decision, and more.

Individual code coverage metrics available within the reporting dashboard
Parasoft DTP is highly customizable and supports a user-configured custom processor for project-specific analysis, custom widgets, and dashboards.
Development teams with one analysis and reporting system for compliance reap the following benefits.
Instead of just providing static analysis checkers with basic reporting and trends visualization, Parasoft’s solution for coding standards compliance provides a complete framework for building a stable and sustainable compliance process.
In addition to standard reporting, Parasoft provides a dedicated compliance reporting module that gives users a dynamic view into the compliance process. Users can see results grouped according to categorizations from the original coding standard, manage the deviations process, and generate compliance documents required for code audits and certification as defined by the MISRA Compliance:2020 specification.
With a unified reporting framework, Parasoft C/C++test efficiently provides multiple testing methodologies required by the functional safety standards including static analysis, unit testing, and code coverage.
By presenting cumulative results from the multiple testing techniques, Parasoft provides consistent reporting that reduces the overhead of testing activities. The analytics, reports, and dashboards provide the following benefits.
Parasoft’s Process Intelligence Engine enables users to look at the changes between two builds to understand, for example, the level of code coverage or static analysis violations on the code that has been modified between development iterations, different releases, or an incremental development step from the baseline set on the legacy code.
Teams can converge on better quality over time by improving test coverage and reducing the potential risky code. The technical debt due to untested code, missed coding guidelines, and potential bugs and security vulnerabilities can be reduced gradually build by build. Using the information provided by Parasoft tools, teams can focus in on the riskiest code for better testing and maintenance.