Parasoft Logo

Discover TÜV-certified GoogleTest with Agentic AI for C/C++ testing!
Get the Details »

Unit Testing Tools & Solutions: Verify Functionality

Unit testing enables developers to verify individual component functionality, ensuring each unit behaves as expected. This meticulous assessment detects defects early, enhancing software reliability and stability during development.

Unit Testing Made Easy, Efficient, and Effective

Automated unit testing processes make it easier for developers and testers to ensure code reliability, efficiency, and effectiveness. By streamlining testing procedures, developers can swiftly verify functionality, enhancing overall software quality.

Rapidly Generate Unit Test Suites

Employ advanced automation to generate comprehensive unit test suites quickly, ensuring thorough, robust test coverage and fostering high-quality software.

Track & Meet Code Coverage Requirements

Seamlessly integrate code coverage tracking with unit testing to rigorously examine every aspect of the codebase and satisfy coverage requirements.

Automate Regression Testing in CI/CD

Integrate unit testing with automated regression testing in CI/CD pipelines to quickly identify and resolve issues and accelerate delivery cycles.

Accelerate Unit Testing With Test Impact Analysis

Pinpoint essential tests affected by code modifications to expedite testing cycles and improve software reliability with test impact analysis.

Increase Dev Productivity With AI Assistance

Accelerate unit testing with AI-driven capabilities that let developers build test suites effortlessly, adapt to code changes, and automate testing processes.

Unify Your GoogleTest & Parasoft Testing

Leverage GoogleTest, the C++ testing framework your developers prefer, together with Parasoft to meet your full range of testing and verification needs.

Unit Testing for C/C++

Parasoft offers two complementary solutions tailored to different C and C++ workflows: Parasoft C/C++test and Parasoft C/C++test CT. Both enable seamless unit test creation, execution, and regression with powerful stubbing and mocking, IDE integration, and AI-driven automation. Whether teams prefer a proprietary framework or an open-source ecosystem, Parasoft accelerates high-quality software delivery.

How It Works

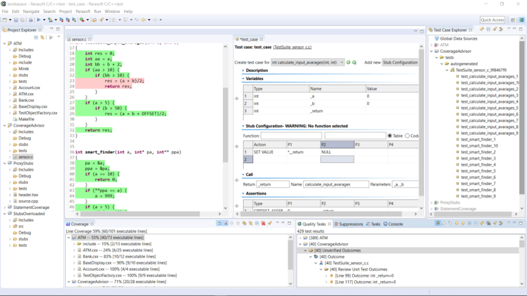
Parasoft C/C++test (Proprietary Framework)
C/C++test streamlines unit testing through automated test generation within its robust proprietary framework. It automatically creates mocks, stubs, and assertions to isolate the unit under test and ensure reliable execution. Developers can generate and manage tests using the Test Case Explorer, graphical UI, or guided wizards, no external frameworks required.

Parasoft C/C++test CT (GoogleTest Integration)
C/C++test CT integrates deeply with GoogleTest, enabling teams to write and execute tests using native GoogleTest syntax while benefiting from Parasoft’s enterprise-grade capabilities. Existing GoogleTest assets are fully supported, with advanced parameterization, reporting, and compliance features layered on top.

AI-Driven Test Enhancement
Both solutions now leverage AI agents through the Model Context Protocol (MCP) server. These agents analyze code context directly within the IDE and automatically generate intelligent test scenarios, including edge cases, mocks, and assertions.

Recommended Products

How It Works

Parasoft C/C++test (Proprietary Framework)
C/C++test streamlines unit testing through automated test generation within its robust proprietary framework. It automatically creates mocks, stubs, and assertions to isolate the unit under test and ensure reliable execution. Developers can generate and manage tests using the Test Case Explorer, graphical UI, or guided wizards, no external frameworks required.

Parasoft C/C++test CT (GoogleTest Integration)
C/C++test CT integrates deeply with GoogleTest, enabling teams to write and execute tests using native GoogleTest syntax while benefiting from Parasoft’s enterprise-grade capabilities. Existing GoogleTest assets are fully supported, with advanced parameterization, reporting, and compliance features layered on top.

AI-Driven Test Enhancement
Both solutions now leverage AI agents through the Model Context Protocol (MCP) server. These agents analyze code context directly within the IDE and automatically generate intelligent test scenarios, including edge cases, mocks, and assertions.

Recommended Products

Image showing a bird
CASE STUDY |
NEC logo

NEC Telecom Cuts Time & Costs of Code Reviews With Automated Testing

5x

Time and cost savings of code reviews.

Decreased

Time spent writing test cases and performing unit and regression tests.

Scale Your Java Unit Testing Practice With AI

Build, expand, and maintain Java unit and regression test suites faster with AI-enhanced Parasoft Jtest to boost coverage and confidence in every release.

How It Works

With AI-enhanced Parasoft Jtest, teams can scale Java unit testing and build effective, more maintainable regression suites while accelerating code coverage. Jtest’s proprietary AI automatically generates meaningful JUnit test cases, complete with assertions, to target uncovered lines of code and help teams rapidly expand their coverage.

Within the IDE, Jtest’s Unit Test Assistant helps you expand test cases with AI-driven recommendations to mock or stub dependencies, parameterize, or clone and mutate test cases for greater coverage and resilience.

Teams can also integrate with various LLM providers to refine and refactor test cases. Jtest also safeguards against regression failures by autonomously generating new unit tests directly in CI/CD pipelines to fill coverage gaps without manual effort.

As code evolves, live unit testing in the IDE and test impact analysis integrated into the CI/CD pipeline automatically executes only test cases impacted by code changes to deliver faster feedback and prevent regression failures.

Recommended Products

How It Works

With AI-enhanced Parasoft Jtest, teams can scale Java unit testing and build effective, more maintainable regression suites while accelerating code coverage. Jtest’s proprietary AI automatically generates meaningful JUnit test cases, complete with assertions, to target uncovered lines of code and help teams rapidly expand their coverage.

Within the IDE, Jtest’s Unit Test Assistant helps you expand test cases with AI-driven recommendations to mock or stub dependencies, parameterize, or clone and mutate test cases for greater coverage and resilience.

Teams can also integrate with various LLM providers to refine and refactor test cases. Jtest also safeguards against regression failures by autonomously generating new unit tests directly in CI/CD pipelines to fill coverage gaps without manual effort.

As code evolves, live unit testing in the IDE and test impact analysis integrated into the CI/CD pipeline automatically executes only test cases impacted by code changes to deliver faster feedback and prevent regression failures.

Recommended Products

Banner with blue to pink gradient

See how AI-driven testing solves your toughest challenges.

Explore short demos in our AI learning hub »

Image showing communication satellite towers at sunset.
CASE STUDY |
Fitch Solutions logo

Fitch Delivers High Code Coverage & Quality for Microservices Applications

90%

Increase in code coverage.

12%

Increase in developer productivity.

Man and woman discussing inside tech building

Elevate your software testing
with Parasoft solutions.

Contact Us