Discover TÜV-certified GoogleTest with Agentic AI for C/C++ testing! Get the Details »
Unit testing verifies individual component functionality to ensure each unit of code behaves as expected. Automate unit testing to ensure code reliability, safety, security and workflow efficiency. Execute unit tests continuously with every build for fast feedback on code changes.
Unit testing is the practice of creating small, quick-running tests for individual software methods to verify code functionality and compliance with safety and security standards. It’s a form of white box testing in which test cases are based on knowing the internal structure. Testers choose inputs to explore particular paths and determine the appropriate output.
The purpose of unit testing is to examine the individual functions or methods and verify functionality, ensuring expected behavior. The exact scope of a unit may be argued by some, but a rule of thumb is that a unit should contain the least amount of code that performs a standalone task, for example, a single method or operation.
There’s good reason to limit scope when unit testing. If a constructed test incorporates multiple aspects of a project, the focus shifts from functionality of a single method to interaction between different portions of the code. If this larger scope test fails, the cause of failure is much harder to determine. Is the failure in the unit under test or in the dependencies associated with that method?
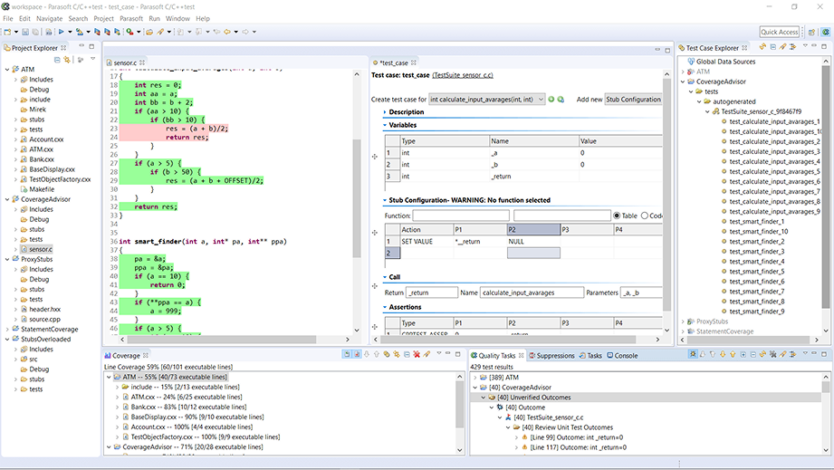
Unit tests work by isolating code functions and/or procedures in a source file for the purpose of individually testing these small units of code for safety, security, and robustness. To isolate code functions or units of code, developers and testers perform stubbing and mocking.
Teams can create controlled test environments using stubbing and mocking techniques to simulate how objects and functions behave.
Stubs focus on outcome. They provide predefined responses to calls. Stubs ensure that a test doesn’t depend on external services or unpredictable behavior.
A stub may simulate the behavior of existing code or be a temporary substitute for yet-to-be-developed code. Users can monitor stub execution to check against certain expectations, such as the number of calls to a given stub or the sequence of stub calls. Users must define expectations inside test cases and then verify them after the test case execution is complete.
Mocks focus on behavior. They record and validate interactions between the database objects. Mocks verify interactions with dependencies, like how many times a method was called, with what arguments, and in what order.
The functions or units generally include input of various types (char, integer, pointers). The values may differ for each upon the call to the unit.
To test the code unit, users manipulate its input values to help ensure correct functional behavior upon valid input values. However, the unit must ensure robustness. Therefore, users should use the input of values outside expected ranges, including null values. This flushes out defects like:
As unit tests are executed, output values may be collected and inspected for correctness, and reports stored for audit or compliance purposes. Many development teams also integrate structural code coverage to expose code that has not been tested.
Knowing that each unit of code has been tested and is sound eliminates risk and helps ensure the delivery of a quality application. For safety-critical applications, 100% code coverage is commonly performed.
Unit testing is important because it identifies regressions at the earliest stage of software development, where it is the cheapest and least oppressive to fix. Unit tests are small. Each test case tests a small scope of code, thus making it easy and quick to identify the problem when reviewing tests fails.
Unit testing is more than just a testing technique. It’s a testing method for exercising individual units of source code that provides an excellent way to demonstrate the correct software behavior.
Unit tests use mocking and stubbing to isolate from external dependencies, making them simple and fast to execute and deliver feedback to the team quickly. Furthermore, this also makes unit test execution easy to fully automate in a CI build.
There are also less obvious benefits to a unit testing practice. Developers that proactively unit test while writing code give themselves the perspective of looking at the code they’ve written through a different lens. In essence, the act of unit testing can be like an additional code review to ensure the code was written correctly and robustly the first time.
Developers thinking about how the interface to their code will be used by other components, and then writing unit tests for those scenarios, are less likely to overlook unhappy paths that could be exposed in later stages of software testing, or worse, in production.
A well-known study by Capers Jones on the economics of software quality shows the earlier a defect is found in the development cycle, the cheaper it is to fix, which sharply contrasts with exponentially increased costs for finding defects later in the cycle. As a result, there is a ROI for investing in a robust regression suite of unit tests.
The ROI of unit testing can also be felt by the reduced rework that comes from implementing requirements correctly the first time.
Automated unit testing solutions are used in software development to efficiently ensure code safety, security, and reliability. By quickly building and auto-generating robust unit test cases, you can ensure code quality through the execution of test cases in any cross-platform, host, virtual, or hardware target environment. Unit testing features include:
Unit testing is an integral part of software development. Automated testing tools, like those used in systems testing, are highly useful for developers and anyone who runs code.
In embedded development environments, where hardware and software systems must work in sync and comply with exacting functional safety standards, unit testing is extremely useful.
The automated unit testing framework quickly delivers robust regression test suites. This is critical later in the life cycle as software updates, patches, or new requirements are implemented.
By optimizing unit and regression testing with automation, teams save time and gain better coverage.
Unit testing offers development teams several advantages.
Isolate the unit to be tested with an automated stubbing or mocking framework to keep the testing scope small and targeted to the unit under test. Benefits include 1) Simpler test code that’s easier to create, maintain, understand, and debug. 2) Run test cases simpler and faster. 3) Encourages developers to think about logical paths through the code and expected behavior.
Automating unit test execution into CI builds ensures developers receive rapid feedback on code changes that potentially impact the reliability and functionality of the application. Test impact analysis is an accelerator that uses code coverage to efficiently run the optimal suite of test cases that verify code changes prior to committing or merging.
Spend less time meeting industry requirements with unit test automation for safe, secure, and reliable code. Look for solutions that are TÜV SÜD certified for automotive standards ISO 26262, railway standards EN 50128, and functional safety IEC 61508 for all ASIL and SIL levels. Tool Qualification Kits for DO-178B/C are also good to look for.
Unit testing tools help teams that develop enterprise and embedded applications by thoroughly testing code and achieving test passes and code coverage goals. For safety-critical development, unit testing tools account for all coverage types from statement and branch to MC/DC and object code.
Achieving a robust safety net with high code coverage by creating unit tests manually is a long, drawn-out process. Test automation helps take the sting out of creating so many unit tests where developers can focus their attention on testing complex code and backfilling code coverage gaps.
With automated AI assistance, unit testing best practices are more approachable for the entire team. It gives novice unit testers a better understanding of how to write good unit tests. It helps expert unit testers save time and effort by creating meaningful tests, providing valid asserts that test the true functionality of the code.
Realize the best ROI from your unit tests with proven practices to test code. Programmers, whether beginners or experienced developers, can easily incorporate these best practices into data-driven testing to improve capabilities for testable production code
Don’t rush running unit tests. Strategize how they target the code and scale with its evolution. Effective tests minimize noise and reliably catch defects, avoiding failures caused by unrelated units.
For example, if the function you’re testing depends on a different function use a stub and write a separate test targeting the dependent function. This is deceptively simple because you also want to make sure that your test is focused on the important aspects of the function. For example, if the unit under test runs calculations, your test needs to make sure that the unit calculates correctly. Don’t be tempted to include variable input consistency—that’s a separate test.
Ask two essential questions:
If these can’t be clearly answered, reconsider the test design.
Think about how to structure unit tests so you can maintain them to keep up with code as it evolves.
One of the biggest reasons for failing to consistently run unit tests is that they become disconnected as the code evolves. This is usually a sign that the tests haven’t been maintained. Neglecting or inconsistently maintaining unit test suites is often defended with the argument that updating the tests would delay the team’s progress. However, a workflow that continuously maintains tests makes it easier to find real problems as code progresses.
Writing assertions is simple, but as test suites grow, it’s important to focus on meaningful, maintainable assertions that help identify failures without creating noise. Assertions must align with the application’s logic and test the function based on intended outcomes, rather than just being technically correct.
Simplifying tests with true/false conditions and using range checks instead of equivalents improves scalability and maintainability. Finally, ensure tests provide clear insights into failures to assist developers in addressing issues effectively. When the person examining the failure is armed with useful information, there is a greater chance that the problem will be investigated and fixed.
The simplest way to ensure that unit tests are executed is to integrate automated testing into your development process. This way, developers are never in a position to decide whether or not they should run a test.
An additional benefit is that the tests will prevent integration problems. If developer A’s code passes local unit tests, and developer B’s code passes local tests, there still may be an issue when the software builds. These issues will be missed if there isn’t a policy implemented for running continuous testing to help you find and correct integration problems.
Automating your testing means complete integration.
Developers face making coding and testing decisions every day that go beyond the software, they affect the business. The key to minimizing risks is to align software development activities with the company’s business goals. Teams can achieve this through policy-driven development, which ensures that developers deliver software that matches expectations set by the business. It includes:
Writing meaningful unit tests is a skill. For teams new to unit testing and experienced teams struggling with the cost of maintaining high code coverage, the best way to get started is to incorporate automated unit testing into your organization. Automated unit and regression testing substantially reduce the effort of test creation, maintenance, and execution.
Observing how the AI configures stubs and mocks to isolate the unit under test or ensures that assertions are in place for expected behavior, helps teams build meaningful unit tests that execute quickly and deliver the safety net to code modification that they’re looking for.
Next, establish a code coverage baseline for your codebase. Code coverage measures how much of the code is exercised by your unit tests.
Unit and regression testing are critical best practices for Java testing.
Unit testing is a form of white box testing. The test cases are based on knowing the internal structure. The tester chooses inputs to explore particular paths and determines the appropriate output. The purpose of unit testing is to examine the individual components or pieces of methods and classes to verify functionality, ensuring expected behavior.
Regression testing complements unit testing. It ensures the latest fix, enhancement, or patch did not break existing functionality by testing the changes made to the codebase. Changes to code are inevitable, whether they’re modifications to existing code or adding packages for new functionality. It’s in this change where the most risk lies. That’s why regression testing is a required practice.
JUnit is a unit testing framework for the Java programming language and one of the most commonly used frameworks for Java
JUnit is an open source framework used to write and run repeatable automated tests in Java. It plays an important role in automated regression testing.
Popular IDEs like Eclipse and IntelliJ have JUnit functionality installed by default. JUnit 4 and JUnit 5 can be installed using the pom.xml or build.gradle files, respectively, if you’re not using an IDE or are using a build system like Maven or Gradle.
Check out our JUnit Tutorial to learn how to:
Unit testing is a key way to demonstrate embedded software behaves correctly. It verifies the module design, ensuring that each software unit does what it’s required to do. Safety and security requirements require that software units don’t behave in unexpected ways and aren’t susceptible to manipulation with unexpected data inputs.
Teams perform unit testing during the development of embedded systems. Then the quality assurance team performs it again.
Regression testing comes at the end of an iteration, milestone, or sprint. As teams implement software updates, patches, or new requirements, regression testing becomes critical. Regression test suites ensure that existing functionality isn’t affected by the changes.
Automating testing for embedded software results in performing unit testing faster and more often. But it’s challenging for good reasons.
Unit test automation tools, like Parasoft’s or others like GoogleTest, universally support some sort of test framework. This provides the harness infrastructure to execute code units in isolation while satisfying dependencies via stubs and linking to requirements.
Collecting and analyzing code coverage metrics is an important aspect of delivering software quality. Once your baseline code coverage is known, business risks from untested functionality can be assessed for you to mitigate with additional testing.
For legacy code projects with insufficient code coverage, it’s important to balance development velocity with risk mitigation. These are active projects currently in production, after all.
Here it’s important to measure overall code coverage and modified code coverage analytics. Modified coverage tells you how much code was covered by your unit tests between a baseline build and target build. This helps you focus on ensuring newly written or modified code has high code coverage, giving you an achievable milestone within each sprint. Modified coverage analytics allow Agile testing teams to use code coverage effectively in the process.

Parasoft code coverage within the IDE and DTP dashboard reporting and analytics solutions.