Make manual regression testing faster, smarter, and more targeted. See it in Action >>
Deliver Regulatory Compliant Software Even Faster
Delivering regulatory compliant C/C++ software can be challenging if you fail to use the right tools. Uncover how you can ease regulatory compliance testing using Parasoft’s fully integrated testing solution.
					
				Delivering regulatory compliant C/C++ software can be challenging if you fail to use the right tools. Uncover how you can ease regulatory compliance testing using Parasoft’s fully integrated testing solution.
Compliance testing is integral to any organization that develops software for embedded safety- and security-critical applications. It ensures that the software behaves as expected and is safe, reliable, and secure. Automated software testing solutions, like Parasoft’s, analyze code continuously to help organizations achieve compliance with software verification requirements defined by industry process standards.
Development teams can deliver regulatory-compliant software faster with automated testing solutions for C/C++ software like Parasoft C/C++test. The automated software testing capabilities focus on simplifying the rigor of manual tasks with advanced features that complement software development.
Embedded development teams can build highly automated and scalable continuous integration (CI) pipelines using Docker Hub images for automated static code analysis. They can also review the results inside their favorite IDE, such as VS Code, while using GitLab.
Here’s a short list of capabilities in C/C++test.
Compliance testing helps to evaluate whether a system, process, or product adheres to specific regulatory standards, security measures, or industry-specific requirements. Highlighted below are common types of compliance testing.
Regulatory compliance testing assesses whether a system, product, or process conforms to the established legal and regulatory standards within a particular industry. Under this type of testing, regulatory requirements encompass a wide range of areas, such as security of data and accessibility, safety, reliability, and more. Testing for regulatory compliance ensures that organizations are following laws and regulations relevant to their operations and helps prevent legal issues and penalties.
Security compliance testing is focused on evaluating the security measures and controls that have been implemented within a system, software, or network infrastructure. This type of testing ensures that sensitive data and critical operations are protected against unauthorized access, data breaches, and other security threats. In many cases, this will also involve writing code that is compliant with security coding standards like CERT and other standards like CWE and OWASP. Other security measures may include encryption, authentication, authorization, intrusion detection, and other security practices in accordance with industry standards and best practices.
In Industry-specific compliance testing, products, processes, or systems are evaluated to check whether they meet the requirements unique to a particular industry. This type of compliance testing has become popular as different industries now have distinct standards and regulations that govern their operations. For example, the Food and Drug Administration (FDA) has strong regulations on medical devices to protect patients and healthcare providers. FDA regulations may also require adherence to patient data privacy (HIPAA), while the aerospace industry’s Federal Aviation Administration (FAA) will have specific compliance testing to ensure airworthiness.
Parasoft C/C++test provides complete support for MISRA C 2023 providing the following benefits.
C/C++test with MISRA offers the most comprehensive solution for HIS metrics enforcement, simplifies enforcement of low source code complexity requirements, and reduces the cost of compliance. When developers implement MISRA guidelines, it helps them deliver safe, secure, and reliable code that has everlasting benefits. C/C++test is also TÜV SÜD certified for use on safety-critical systems along with our analytics dashboard with automated compliance reporting.
"MISRA", "MISRA C" and the triangle logo are registered trademarks of The MISRA Consortium Limited. ©The MISRA Consortium Limited, 2021. All rights reserved.
The C/C++test flow analysis engine supports modern C++ constructs, including smart pointers like unique_ptr, shared_ptr, auto_ptr, and weak_ptr. These capabilities in smart pointers semantic understanding enable precise tracking of resource use and improve the quality and accuracy of reported findings
The world’s largest image library, the Docker Hub repository, contains a C/C++test Standard product image. You can easily pull the image and use it in your CI/CD workflow to simplify the pipeline’s configuration. Additionally, you can apply the C/C++test Docker image outside of your CI/CD workflow like in regular command line scenarios. In these cases, there’s no need to install the tool on your system.

The image comes pre-installed with a selection of development tools, so simply pull the image, and get started right away, or customize the image to your needs. Also, documentation at Docker Hub comes with a sample Docker file to apply any customizations.
To streamline and help enforce compliance with DISA ASD STIG, C/C++test applies the dedicated DISA STIG ID rule set with a collection of static analysis checkers.
DISA ASD STIG specifically requires scanning for certain types of vulnerabilities. You can use C++test with its advanced static analysis capabilities to collate and analyze results for later reporting and audits. Coding violations against the guidelines are reported with STIG IDs, which eliminates the need to map SAST findings to STIG guidelines and results in streamlined compliance efforts.

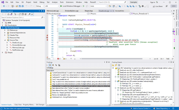
Development teams can run static code analysis and review analysis results in the latest Visual Studio 2022. This integration improves development teams’ productivity and reduces effort by eliminating unnecessary IDE context switching.

Parasoft C/C++test is a fully integrated software testing solution for embedded safety-critical industries. Its automated software testing capabilities are made for today’s high-velocity Agile DevOps environments. It integrates tightly with a wide variety of IDEs, embedded architectures, ALM solutions, source control, build/CI systems, and containerized deployments to detect defects earlier and automatically enforce compliance with industry standards. Two major releases are delivered each year.
Request a demo of C/C++test to see firsthand how to automate compliance with your industry’s software development standards. Learn how to satisfy verification and validation requirements according to these standards with examples of comprehensive reporting and tool integration options.